Rof Elektrooptischer Modulator 1550nm Unterdrückungsträger Einseitenbandmodulator (SSB)
Besonderheit
* Geringe Einfügedämpfung
* Hohe Betriebsbandbreite
* AC220V
Anwendung
• Optisches Fasersensorsystem
• Mikrowellenphotonik
• Lehr- und Experimentierdemonstrationssystem
• Unterdrückung der Träger-Seitenbandmodulation zur Erzielung einer einstellbaren Wellenlänge
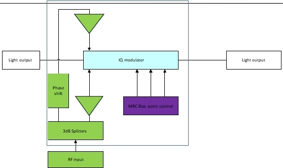
Prinzipdiagramm
Parameter
Leistungsparameter
| Parameter | Symbol | Min | Typ | Max | Einheit | |
| HF-Modulationssignal (vom Benutzer bereitzustellen) | ||||||
| Eingangssignal | 1 | 20 | GHz | |||
| Signalformat | Sinus, einseitig | |||||
| Impedanzanpassung | 50 | Ω | ||||
| Signalamplitude | 200 | mVp-p | ||||
| Parameter der Trägerlichtquelle (vom Benutzer angegeben) | ||||||
| Lasertyp | DFB-Lichtquelle oder Wellenlängen-abstimmbare Lichtquelle DFB | |||||
| Wellenlänge | 1525 | 1565 | nm | |||
| Linienbreite | - | 1 | MHz | |||
| Polarisations-Extinktionsverhältnis | 20 | - | dB | |||
| Leistung | 10 | 100 | mW | |||
| Spezifikationsparameter | ||||||
| Modulatortyp | X-förmiger doppelter paralleler MZ-Modulator | |||||
| Modulatorbandbreite S21@3dB | 16 | 18 | - | GHz | |||||
| Einfügungsverlust | 5 | 6 | 7 | dB | |||||
| Zwitschern | 0,1 | 0 | 0,1 | - | |||||
| Rücklaufverlust | 45 | 50 € | - | dB | |||||
| HF-Treiber-Bandbreite S21@3dB | 15 | 18 | GHz | ||||||
| Bias-Regler-Parameter | |||||||||
| Automatischer Rückkopplungs-Bias-Regler | Jitter-Modus | ||||||||
| Dithering-Signalfrequenz | 400 | 1000 | 1400 | Hz | |||||
| Jitter-Signalamplitude | 10 | 50 | 1000 | mV | |||||
| Voreingestellter Betriebspunkt | Tiefster Punkt | ||||||||
| Optisches Ausgangssignal CS-SSB | |||||||||
| Seitenbandunterdrückungsverhältnis bei 1530 nm | 20 | 22 | - | dB | |||||
| Schnittstelle | |||||||||
| Optische Steckverbinder | Standard-Panda-Polarisationsfaser FC/APC | ||||||||
| Eingangsschnittstelle für HF-Signale | SMA (50 Ω) | ||||||||
| Bias-Controller-Schnittstelle | USB | ||||||||
| Weitere Parameter | |||||||||
| Betriebstemperatur | +15 | - | +35 | ℃ | |||||
| Lagertemperatur | -40 | - | +75 | ℃ | |||||
| Stromversorgung | 110 | - | 240 | V | |||||
| 50 | - | 60 | Hz | ||||||
| Größe des Gerätechassis | 1U | ||||||||
| Gerätegewicht | - | 3 | - | Kg | |||||
Testergebnisse
Bestellinformationen
| R | ModBOX-SSB | XX | XX | XX | XX |
| Modulator Typ : | Betriebswellenlänge: | Betriebsbandbreite: | Eingang Ausgang optische Faser: | Glasfaserspleiß: FA---FC/APC | |
| ModBOX-SSB --- | 15–1550 nm | 10G---10GHz | PP---PM/PM | FP---FC/PC | |
| Unterdrückungsträger-Einseitenbandmodulation | 20G---20GHz | SP---Benutzer angegeben | |||
* Bitte kontaktieren Sie unseren Verkäufer, falls Sie spezielle Wünsche haben.
Über uns
Rofea Optoelectronics bietet eine Produktlinie von kommerziellen elektrooptischen Modulatoren, Phasenmodulatoren, Fotodetektoren, Laserlichtquellen, DFB-Lasern, optischen Verstärkern, EDFAs, SLD-Lasern, QPSK-Modulation, Pulslasern, Lichtdetektoren, symmetrischen Fotodetektoren, Halbleiterlasern, Lasertreibern, Faserkopplern, gepulsten Lasern, faseroptischen Verstärkern, optischen Leistungsmessern, Breitbandlasern, abstimmbaren Lasern, optischen Verzögerungs-Elektrooptikmodulatoren, optischen Detektoren, Laserdiodentreibern, Faserverstärkern, Erbium-dotierten Faserverstärkern, Laserlichtquellen und Lichtquellenlasern an.
Rofea Optoelectronics bietet eine breite Produktpalette an kommerziellen elektrooptischen Modulatoren, Phasenmodulatoren, Intensitätsmodulatoren, Fotodetektoren, Laserlichtquellen, DFB-Lasern, optischen Verstärkern, EDFA, SLD-Lasern, QPSK-Modulatoren, Pulslasern, Lichtdetektoren, symmetrischen Fotodetektoren, Lasertreibern, Faseroptikverstärkern, optischen Leistungsmessern, Breitbandlasern, abstimmbaren Lasern, optischen Detektoren, Laserdiodentreibern und Faserverstärkern. Darüber hinaus bieten wir zahlreiche kundenspezifische Modulatoren an, wie beispielsweise 1x4-Array-Phasenmodulatoren, Modulatoren mit extrem niedriger Eingangsspannung (Vpi) und Modulatoren mit extrem hohem Extinktionsverhältnis, die vorwiegend in Universitäten und Forschungseinrichtungen eingesetzt werden.
Wir hoffen, dass unsere Produkte Ihnen und Ihrer Forschung von Nutzen sein werden.








